KDiff3是一款非常好用的文件对比工具,这款软件可以帮助用户一键对文件进行对比,特别适合那些经常需要处理文本或者是代码的人们使用。比如程序员如果想要对比两个不同版本的代码文件,查看代码里面被修改了那些内容,就可以通过KDiff3来快速对文件进行对比。省去了费时费力靠自己查看对比文件的麻烦,能够大大提高我们的工作效率。六蓝游戏网给大家分享KDiff3免费版下载,对这款文件对比工具有兴趣的朋友赶紧来下载吧!

2、提供直观的用户界面,使用户能够快速上手并轻松比较和合并文件。
3、根据设定的规则自动合并内容,减少手动操作,提高合并效率。
4、内置编辑器,方便用户在比较的同时解决复杂的合并冲突。
5、支持多种编码格式,包括Unicode、UTF-8等,适用于全球化团队。
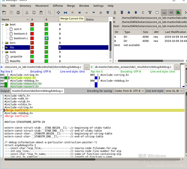
6、允许用户将三个不同版本的文件内容整合为一个,特别适用于版本控制系统中的冲突解决。

2、用户可以根据自己的需求进行灵活的配置,如选择忽略空格和大小写等。
3、作为开源软件,KDiff3具有强大的扩展性,用户可以根据自己的需求修改和定制程序,并支持插件机制。
4、通过KDE-KIO的支持,能够直接处理FTP、SFTP等远程文件系统的差异比对。
5、提供方便的命令行启动选项,适合自动化脚本与高级用户的快速操作。

文件对比工具KDiff3软件特色
1、支持同时比较两个或三个文件/目录的差异,并显示逐行及逐字符的差异。2、提供直观的用户界面,使用户能够快速上手并轻松比较和合并文件。
3、根据设定的规则自动合并内容,减少手动操作,提高合并效率。
4、内置编辑器,方便用户在比较的同时解决复杂的合并冲突。
5、支持多种编码格式,包括Unicode、UTF-8等,适用于全球化团队。
6、允许用户将三个不同版本的文件内容整合为一个,特别适用于版本控制系统中的冲突解决。

文件对比工具KDiff3软件亮点
1、使用颜色代码和图标来区分差异,常见的有绿色表示新增,红色表示删除,蓝色表示修改。2、用户可以根据自己的需求进行灵活的配置,如选择忽略空格和大小写等。
3、作为开源软件,KDiff3具有强大的扩展性,用户可以根据自己的需求修改和定制程序,并支持插件机制。
4、通过KDE-KIO的支持,能够直接处理FTP、SFTP等远程文件系统的差异比对。
5、提供方便的命令行启动选项,适合自动化脚本与高级用户的快速操作。
